Частичное создание конфигурации для настройки дополнительных поставщиков¶
В некоторых случаях приложению необходимо использовать поставщиков конфигурации, которым для работы самим требуется конфигурация. Например, может быть поставщик, загружающий значения из базы данных или удалённого API, а также поставщик секретов, загружающий их из удалённого хранилища, такого, как Hashicorp Vault или Azure Key Vault. Для работы им может потребоваться, соответственно, строка подключения к БД, URL-адрес удалённой службы или ключ расшифровки данных из хранилища секретов.
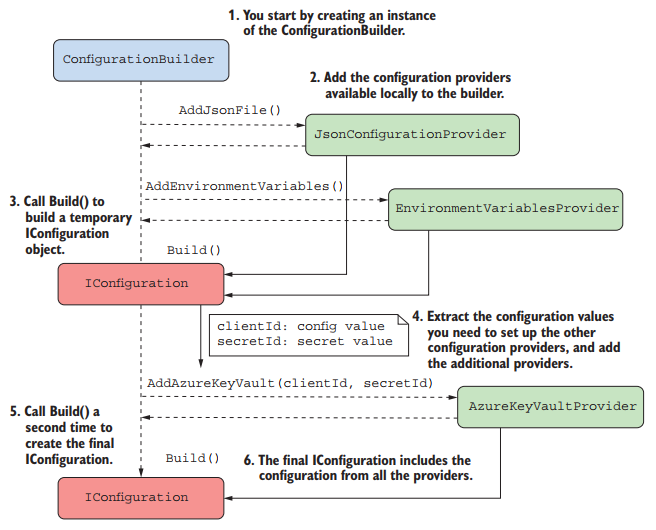
Решение состоит в том, чтобы использовать двухэтапный процесс для создания окончательного объекта IConfiguration. На первом этапе загружаются значения конфигурации, доступные локально, и создаётся переменная IConfiguration, затем этот объект используется для настройки других поставщиков, далее эти поставщики добавляются в конструктор конфигурации и создаётся окончательный объект IConfiguration.

В качестве примера рассмотрим, как создать временный объект IConfiguration из содержимого XML-файла, который содержит свойство "SettingsFile" с именем файла JSON. На втором этапе добавляем поставщика файлов JSON, используя полученное имя файла и поставщика переменной окружения.
public static IHostBuilder CreateHostBuilder(string[] args) =>
Host.CreateDefaultBuilder(args)
.ConfigureAppConfiguration((context, config) =>
{
config.Sources.Clear(); //Удаляем источники по умолчанию
config.AddXmlFile("baseconfig.xml");
var partialConfig = config.Build(); //Создали частичную конфигурацию
var filename = partialConfig["SettingsFile"]; //Извлекаем значение
config.AddJsonFile(filename) //Используем извлеченное значение
.AddEnvironmentVariables();
})
.ConfigureWebHostDefaults(webBuilder => webBuilder.UseStartup());
Дата создания : 26 октября 2022 г.